RDB Expert 2025.11 has been released

You can join to the Telegram chat for discussion.

What’s new?

Added:

  1. Ability to delete and recreate a database.

Fixed:

  1. Errors preventing new database creation.
  2. Procedure parameters disappearing after recompile.
  3. Protocol version used when connecting to a database in native mode.
  4. Prematurely saving connection parameters when the connection panel loses focus.
  5. Navigating to a database object from the Query Editor if its name is not unique.

View the full list of updates and download

Red Expert became RDB Expert

You can join to the Telegram chat for discussion.

The development team has released a new version of the database management tool. 

Now our tool is called RDB Expert. The updated name emphasizes the tool’s focus on working with RedDatabase. Don’t worry, we will continue to support Firebird.

What’s new?

Fixed:

  1. Escaping keywords in the column name when creating a constraint for a table.
  2. Loading the client library when connecting to a database using the Jaybird 4 driver.
  3. Updating the list of database generators in the object tree when executing a CREATE | DROP query with the GENERATOR keyword instead of SEQUENCE.
  4. Updating toolbar buttons state when establishing / releasing a connection.
  5. Unexpected opening of new query editor when calling auto-completion context menu using WIN + SPACE key combination.
  6. Displaying the number of objects for empty nodes in the connection tree.

View the full list of updates and download

RED EXPERT 2025.07 HAS BEEN RELEASED

You can join to the Telegram chat for discussion.

New version of Red Expert 2025.07 is available.

What’s new?

Improved:

  1. Metadata Export / Compare tool

Fixed:

  1. High CPU and RAM load when CTRL is held down in the Query Editor
  2. Infinite reconnecting to DB using certificate
  3. Editing table columns with encoding and dimensions
  4. Editing database users
  5. Loading table triggers in Firebird 2.5
  6. Loading procedure parameters
  7. Loading table constraints
  8. Creating a database backup by overwriting an existing file
  9. Restoring Query Editor tabs after restarting the application
  10. Loading drivers for connections containing spaces in the path
  11. Application hangs when working with unsupported DBMS
  12. Displaying hints for password input field
  13. Displaying the database statistics

Download and install the new version.

RED EXPERT 2025.06 HAS BEEN RELEASED

You can join to the Telegram chat for discussion.

New version of Red Expert 2025.06 is available.

What’s new?

Required Java version has been updated to 21 LTS.
Java is supplied with the application now.

Added:

  1. Support for partial indexes
  2. Specifying JVM parameters in the configuration file
  3. Script for creating triggers and indexes for table metadata
  4. Connection tree visibility button

Fixed:

  1. Display settings after updating from the old versions (2024.07 and older)
  2. Generate SQL script for computed indices
  3. Generate SQL script based on ER diagram
  4. Displaying a query plan containing tables with “PLAN” in the name
  5. Working with the user context (AUTHID and SQL SECURITY)
  6. Handling errors that occur when connecting to a database
  7. Saving and loading ER diagram files
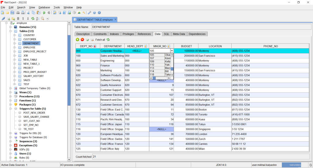
  8. Inserting and deleting table data using a dialog box
  9. Applying settings using the “OK” button
  10. Changing the colour properties for the table “Data” tab
  11. Displaying GUI components on some panels
  12. Displaying the date editor in a dark theme
  13. Displaying the application shortcut on Windows OS

Download and install the new version.

RED EXPERT 2025.05 HAS BEEN RELEASED

You can join to the Telegram chat for discussion.

New version of Red Expert 2025.05 is available.

What’s new?

Added:

  1. OCTETS character set support
  2. Display UUID in hexadecimal
  3. Warning about incompatible ODS server and DB versions
  4. JetBrains Mono font for query editor

Fixed:

  1. Editing the scale of columns with NUMERIC and DECIMAL types
  2. Working with different file encodings in the query editor
  3. Saving the size and location on the screen
  4. Changing editor fonts in settings
  5. TABs to spaces converting
  6. Restarting application if there is unsaved data
  7. Editing tablespaces with comments
  8. Creating table with domain columns
  9. English documentation opening
  10. Copying a result set with NULL values to the clipboard
  11. Password field displaying in classic theme
  12. Displaying angle brackets in the SQL script difference pane
  13. Query editor tabs behavior on establishing/releasing DB connection
  14. SQL header generation when retrieving database metadata
  15. Deleting table records with the using of dialog window

Download and install the new version.

RED EXPERT 2025.04 HAS BEEN RELEASED

You can join to the Telegram chat for discussion.

New version of Red Expert 2025.04 is available.

What’s new?

Added:

  1. Displaying the execution time of each query in the editor
  2. A dialog informing about new version of the application
  3. Ability to select driver when executing SQL script from a file
  4. Ability to open the file location from the editor

Fixed:

  1. Memory leaks when using the application for long time
  2. Scaling the application window on HiDPI monitors
  3. Adding drivers for connection
  4. Creating constraints using TABLESPACE
  5. Creating constraints using “USING <index>”
  6. Editing tablespaces
  7. Using negative values in fields with DOUBLE PRECISION type
  8. Activity of editor toolbar buttons after changing it in the settings
  9. Switching between executed requests in the editor
  10. Search for nodes by name in the connection tree

Download and install the new version.

RED EXPERT 2025.01 HAS BEEN RELEASED

You can join to the Telegram chat for discussion.

New version of Red Expert 2025.01 is available.

What’s new?

  • Updated the list of available application themes based on the survey results.
  • Stopped support of 32-bit Windows (x86) operating systems.

Improved:

  1. Display application fonts in new themes
  2. Copying field names with data types from a Result Set
  3. Data view panel interface for BLOBs that not available for editing

Fixed:

  1. Trace parsing
  2. Interacting with Red Database 2.6 and Firebird 2 connections
  3. Processing of connection parameters when changing the interface language
  4. Readability of selected lines on the “Analyze” tab in the Trace Manager
  5. Applying old settings, which require restarting the application, during upgrade
  6. Customizing date and time patterns
  7. Adding a comment to JOB
  8. Behavior of the “Wrap lines” checkbox on the BLOB data view panel
  9. Confirmation dialog disappearing when altering the database object
  10. Dialog closing after creating database objects
  11. Applying and restoring settings
  12. Various exceptions occurred by the data export
  13. Displayed data type size in the results of the SELECT query

In previous versions, Portuguese language support was added. We want to make the app better, so we welcome comments from native speakers.

Download and install the new version.

RED EXPERT 2024.12 HAS BEEN RELEASED

You can join to the Telegram chat for discussion.

New version of Red Expert 2024.12 is available.

What’s new?

Added:

  1. Formatting numbers for table statistics
  2. Copying formatted column names

Improved:

  1. The amount of memory required for audit analysis has been reduced
  2. Exporting data with BLOB SUB_TYPE TEXT type now does not require mandatory file specification for exported blobs

Fixed:

  1. Recalculation of index selectivity
  2. Parsing of the nested procedures
  3. Parsing of the procedure cursors
  4. Parsing of the procedure variables with NCHAR, REAL, INT, LONG FLOAT and other types
  5. Generating SQL statements for variables with COLLATE
  6. Display SQL queries containing special characters on the “Analyze” tab in the Trace Manager
  7. Increased CPU load after repeated opening of the search window in the Query Editor
  8. Mismatch between the versions of the client library and driver used for native connection

Download and install the new version.

RED EXPERT 2024.11 HAS BEEN RELEASED

You can join to the Telegram chat for discussion.

New version of Red Expert 2024.11 is available.

Added:

  1. Database backup / restore tool.

Improved:

  1. Connection parameters configuration panel.
  2. Exporting database statistics to a file.
  3. Database creation panel.
  4. Password input field.

Fixed:

  1. Executing EXECUTE BLOCK queries with parameters.
  2. Executing SQL-queries starting with a comment.
  3. Running application after upgrading from versions older than 2024.07.
  4. Errors when creating a new connection.
  5. Errors in the log when connecting to the database via SSH tunnel.
  6. Errors in the log when opening or closing Query Editor tabs.
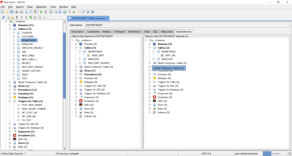
  7. Errors in the log when displaying dependencies in the ER-diagram editor.
  8. Closing dialogs with a question.
  9. Updating application color scheme when switching from dark theme to light one.
  10. Applying line numbers properties in the Query Editor.
  11. Applying toolbar properties in the Query Editor.
  12. Applying SSH tunnel properties for connection.
  13. Applying authentication properties for connection.
  14. Generating INSERT and UPDATE scripts for tables and views.
  15. Modifying stored procedure code when creating or altering it.
  16. Adding constraints on table when connecting to the Firebird database.

Download and install the new version.

RED EXPERT 2024.09 HAS BEEN RELEASED

You can join to the Telegram chat for discussion.

New version of Red Expert 2024.09 is available.

Added:

  1. fbclient libraries for RDB 3, 4 and 5 version
  2. Notification when records count limit is enabled
  3. Check for valid exported file path before export table data
  4. Ability to delete data from the monitoring tables (MON$…)
  5. Indicators of the connected databases in the select connection fields
  6. Comment tabs for “Edit Job” and “Edit Tablespace” panels
  7. Ability to hide helper tools in the “Edit Procedure” and “Edit Function” panels
  8. Displaying Result Set table row numbers by default
  9. Tooltips for the table columns in the DB statistics panel
  10. Clearing selected tables if the “Only select tables” check disabled in the DB statistics panel

Improved:

  1. ER-diagram editor toolbar
  2. “Test Data Generator” tool
  3. “Import connections from DB” tool
  4. “Add table” dialog in the ERD Editor
  5. “Add relationship” dialog in the ERD Editor
  6. “Remove relationship” dialog in the ERD Editor
  7. Exception message formatting in the error dialog
  8. Update databases list for JDBC drivers
  9. Update Jaybird drivers to 4.0.30 and 5.0.18
  10. Update Java Native Access and Java Native Access Platform package versions
  11. Remove showing “setting applied” message when there are no preferences changed
  12. Set Monospaced font for the “Trace Manager” SQL panel
  13. Set PRIMARY tablespace as default instead of NONE when creating table

Fixed:

  1. ER-diagram generation
  2. Loading ER-diagram from the file
  3. Primary key generation for ER-diagram
  4. Editing table constraints in the ER-diagram editor
  5. Saving visible columns in the “Trace Manager” tool
  6. Editing JOB type displaying
  7. Result Set table cell rendering
  8. Enabling toolbar for table constraints
  9. Freezing when displaying the autocomplete popup
  10. Connections tree updating
  11. Popup actions for the VIEW columns into the connections tree
  12. NPE when open “Edit Function” panel
  13. Executing SQL scripts with parameters
  14. Executing SQL scripts without “SET TERM” statement
  15. OO API tools enabling in the “Test Data Generator” panel
  16. Default TRIGGER name generation when create new one
  17. Generating SQL drop query for UDFs
  18. Generating SQL script for PROCEDUREs and FUNCTIONs
  19. Generating SQL script for JOBs and TABLESPACEs with comment
  20. Generating SQL script for PACKAGEs without body
  21. Generating SQL script for TRIGGERs on the Firebird with version less than 3
  22. Generating SQL script for existing FUNCTIONs with the deterministic return type
  23. Generating SQL script for table constraints during comparing
  24. Loading information for TABLEs, INDEXes and FUNCTIONs during DB comparing
  25. Loading information for JOBs while editing them
  26. Starting DB compare with version less than 3
  27. Saving SQL script after DB comparing with the user changes
  28. Generating SQL stubs for PROCEDUREs during DB comparing
  29. Generating titles for new “System Console” tool instances
  30. Saving Query Editor instances history
  31. Data view dialog opening for the first time

Download and install the new version.

1 2